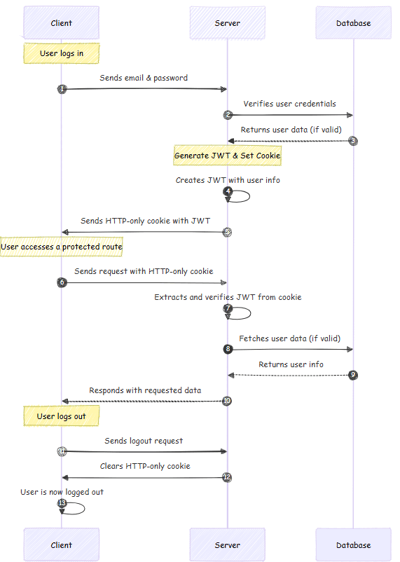
Docker Containers as My Development Environment: FastAPI + PostgreSQL
How I use Docker containers while developing a FastAPI application with PostgreSQL, using uv as the package manager. I am talking through my current local development setup, including the Dockerfile, docker-compose, and volume mounting for live reload.


